Depuis sa version 2.x, Centreon-DSM est compatible avec une architecture distribuée. Ce module permet de mémoriser des événements furtifs tels que des traps SNMP dans des services passifs. Ceux-ci sont groupés en pool d'événements. Ainsi un trap SNMP ne pourra pas effacer le précédent.
La version distribuée nécessitera un accès à la base Centreon du Central pour chaque poller. Ce prérequis peut être bloquant pour certaine installation. Comme pour l'installation en mode standalone, Centreon DSM s'appuie sur Centreontrapd.
La version distribuée nécessitera un accès à la base Centreon du Central pour chaque poller. Ce prérequis peut être bloquant pour certaine installation. Comme pour l'installation en mode standalone, Centreon DSM s'appuie sur Centreontrapd.
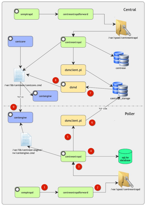
1 Principe de fonctionnement en mode distribuée
Ma configuration DSM
- Le démon snmptrapd reçoit un trap et l'envoie à centreontrapdforward
- Centreontrapdforward enregistre le trap dans le dossier spool prévu à cet effet
- Le démon centreontrapd récupère les événements dans le spool et décode les informations
- Il compare les événements aux informations enregistrées dans la base sqLite générée par Centreon pour les pollers
- Si celles-ci correspondent à des événements prévues à DSM, le démon envoie une commande spéciale
- La commande dsmclient mémorise l'événement dans la base Centreon_storage du serveur Central en se connectant à celui-ci
- Le démon dsmd situé dans le Central lit les informations de la base Centreon et Centreon_storage.
- En fonction de la correspondance des événements et des slots libres, il envoie une commande externe dans la file d'attente de Centcore
- La commande est envoyé au poller correspondant et interprété par le moteur de supervision.
2 Installation du module sur le Central
Pour installer le module Centreon-DSM sur le Central, procédez au mode opération chapitre 2, 3 de l'article Centreon-DSM pour Debian.
3 Installation du client DSM sur le poller
3.1 fichier dsmclient.pl
Pour le poller, nous aurons besoin du fichier dsmclient.pl. Copiez simplement le fichier du Central vers le poller avec scp comme ceci par exemple :
scp /usr/share/centreon/bin/dsmclient.pl vmdebian@172.16.209.71:/home/vmdebian
Copiez le fichier dans le dossier /usr/share/centreon/bin.
3.2 configuration de l'accès aux bases du Central
Le programme dsmclient.pl doit pouvoir se connecter aux bases centreon et centreon_storage du serveur Central. Il faut donc configurer les accès MySQL. Avant ceci, assurez-vous que la base MySQL autorise les connexions extérieurs (paramètre bond-address). Connectez-vous avec le compte root à la base.
mysql -u root -p
Créez un utilisateur centreon mdp dsmd2017 pour le poller.
GRANT SELECT ON centreon.* TO 'centreon'@'172.16.209.71' IDENTIFIED BY 'dsmd2017'; GRANT SELECT, INSERT, UPDATE ON centreon_storage.* TO 'centreon'@'172.16.209.71' IDENTIFIED BY 'dsmd2017'; flush privileges;
3.3 Installation du client MySQL sur le poller
Installer le package suivant pour que le client dsm puisse se connecter à la base Centreon.
apt-get install mysql-client
3.3 création des fichiers de configuration
Nous allons devoir créer un fichier de configuration qui contiendra les données de connexion pour la base. Avec l'installation standalone, le fichier client dsmclient.pl utilise le fichier /etc/centreon/conf.pm. Créez le fichier /etc/centreon/conf.pm pour le poller avec les bonnes informations pour la connexions à la base Centreon.
#############################################
# File Added by Centreon
#
$centreon_config = {
VarLib => "/var/lib/centreon",
CentreonDir => "/usr/share/centreon/",
"centreon_db" => "centreon",
"centstorage_db" => "centreon_storage",
"db_host" => "172.16.209.70:3306",
"db_user" => "centreon",
"db_passwd" => 'dsmd2017'
};
1;4 Configuration d'un hôte géré par un poller
La configuration est identique au mode standalone. Il faut un service passif, nous utiliserons le modèle créé dans l'article suivant. Créez votre groupe de slot. Le nom du groupe et le nom des slot devra être différent de celui créé précédemment.
Lors de l'application de la configuration, n'oubliez pas de générer la configuration des traps pour le poller. Voici un exemple d'un groupe de slot affecté au serveur weblamp.
4.1 Test du fonctionnement
Pour vérifier le fonctionnement, nous utiliserons la commande sam-trap sur le serveur weblamp. La commande pour simuler un linkdown :
snmptrap -v2c -c public 172.16.209.71 '' .1.3.6.1.6.3.1.1.5.3 .1.3.6.1.2.1.2.2.1.1 i 1 .1.3.6.1.2.1.2.2.1.7 i 2 .1.3.6.1.2.1.2.2.1.8 i 2
La commande pour simuler un linkup :
snmptrap -v2c -c public 172.16.209.71 '' .1.3.6.1.6.3.1.1.5.4 .1.3.6.1.2.1.2.2.1.1 i 1 .1.3.6.1.2.1.2.2.1.7 i 1 .1.3.6.1.2.1.2.2.1.8 i 1
Assurez-vous que votre poller réceptionne bien les traps SNMP. Voici la capture d'écran après un linkup de l'interface 1.
Bonne supervision.
